ERP Software Built for Precast Concrete Manufacturers in Australia & New Zealand
Take control of your precast operations—from design and production to delivery and invoicing—with one integrated ERP platform.
Precast concrete manufacturing is complex. Tight project deadlines, custom designs, fluctuating material costs, and strict compliance requirements leave little room for inefficiency.
Our ERP software purpose‑built for precast concrete manufacturers helps Australian and New Zealand businesses streamline operations, improve visibility, reduce waste, and deliver projects on time—every time.
Designed for the Realities of Precast Manufacturing
Unlike generic ERP systems, our solution is tailored to the project‑based, made‑to‑order nature of precast concrete manufacturing.
Whether you manufacture panels, beams, columns, pipes, culverts, or custom precast elements, our ERP aligns every department around a single source of truth.
No more spreadsheets. No more disconnected systems. Just complete operational clarity.
Please Enter Your Details
Structure Entry: Optimised Data Handling for Precast & Concrete
The Structure Entry module simplifies, validates, and automates precast structure data management with seamless ERP integration.
It supports import, manual entry, editing, tracking, and deletion for efficient production workflow management.
i. Automated Data Management
- Data Import & Export for bulk processing
- Structure validation before processing
- Auto job & lot creation in ERP
- Real-time status updates
ii. Manual Structure Management
- Add or delete structures with validation
- Supports dimension & weight input
- Prevents incorrect or duplicate entries
- Seamless integration with existing data
iii. Table Reset & Cleanup
- Clear entire structure dataset instantly
- Confirmation-based deletion system
- Fresh start for new projects
Structure Tracker: Real-Time Monitoring & Workflow Control
Structure Tracker provides real-time visibility of production status, tracking, editing, and analytics for precast workflows.
i. Quick Search & Navigation
- Live structure status tracking
- Revert processed/unsubmitted jobs
- ERP synced updates
ii. Excel Export
- One-click Excel download
- Formatted structured data export
- Instant confirmation download
iii. Structure Editing
- Edit structure attributes directly
- Validate changes before saving
- Instant update confirmation
iv. Filtering & Table Control
- Filter by status, project ID, type
- Page size control (25/50/100)
- Sorting & dataset customisation
v. Navigation & Movement
- Next / Previous structure navigation
- Row highlight & focus tracking
- Fast browsing across records
vi. Visual Analytics
- Bar & Pie chart generation
- Toggle chart view ON/OFF
- Interactive data insights
AAC Planner: Optimised Mould Arrangement & Performance Metrics
The AAC Planner module automates mould arrangement, reduces waste, and improves production efficiency through smart planning and validation.
i. Automated Excel Data Import & Validation
Bulk upload AAC structure data with validation checks.
- Standardised Excel import for all formats
- Error detection for invalid or missing data
- Live upload progress tracking
ii. Mould Selection & Display
Select moulds for accurate production planning.
- Dropdown mould selection
- Automatic layout updates
- Displays mould dimensions and volume
iii. Optimised Mould Arrangement
AI optimises mould placement for maximum efficiency.
- AI-based space optimisation
- Waste reduction system
- Graphical layout preview
iv. Mould Visualisation & Editing
Users can visually adjust mould layouts.
- Interactive editing tools
- Hover tooltips for details
- Real-time updates
v. Performance Metrics
Analyse efficiency and production performance.
- KPI tracking dashboard
- Charts and analytics
- Optimisation insights
Smart Planner for Precast & Concrete Production
Smart Planner enables real-time scheduling, ERP sync, and resource optimisation with drag-and-drop functionality. It prevents conflicts, ensures smooth workflows, and provides data-driven insights for efficiency.
i. Drag-and-Drop Scheduling
Assign operations to resources and timelines visually, making scheduling intuitive and flexible.
ii. Real-Time ERP Sync
Updates Epicor ERP instantly with changes across systems.
iii. Capacity Management
Optimises resource allocation and prevents conflicts.
iv. Smart Conflict Resolution
Alerts scheduling overlaps for proactive fixes.
v. Export & Reporting
Generate CSV reports for analysis and decision-making.
GoQ: Quality Control & Compliance
The GoQ module streamlines inspections, ensures compliance, and improves defect tracking with real-time reporting.
i. Log Quality Observations
Record defects, deviations, and non-conformance efficiently with structured logging and tracking system.
ii. Attach Supporting Documents
Upload images, inspection reports, and proof documents to strengthen compliance records.
iii. Maintain Compliance
Ensure all production activities follow industry standards, safety rules, and quality benchmarks.
GoTrack: Mobile Logistics & Tracking for Precast & Concrete
GoTrack is a mobile application designed to streamline logistics, tracking, and stock management in precast & concrete operations. With real-time updates and ERP integration, it improves efficiency and visibility.
i. Home Page & User Dashboard
- Personalised dashboard with user name, role, and profile details
- Quick access to core features from main home screen
- Role-based menu for relevant feature navigation
ii. Structure Status Viewer
- Search structures using ID, barcode, or keywords
- Real-time tracking from estimation to installation
- Status monitoring: Entered, Casted, In Transit, Deployed
- Color-coded indicators for quick workflow visibility
iii. Structure Off-Loading
- Create loads with project, truck, date, and destination details
- QR scanning to automatically fetch structure data
- Verify off-loaded items in real time
- Match deliveries and flag discrepancies instantly
iv. Edit Load Details
- Edit truck and driver details for active loads
- Add or remove structures from existing loads
- Update consumables and load information
- Ensure data consistency across project updates
v. GPS Tracking (Upcoming Feature)
- Live GPS tracking for real-time shipment visibility
- Monitor delivery movement on interactive map
- Improve coordination between site and dispatch teams
- Enhance logistics planning and control
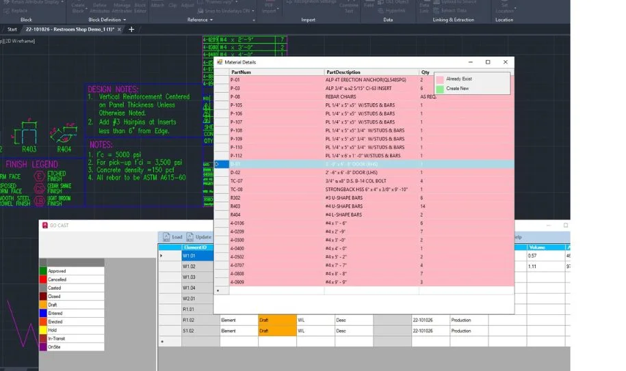
GoSync: Seamless CAD & ERP Integration for Precast & Concrete Industries
GoSync enables real-time bidirectional data flow between AutoCAD, Revit, and Epicor ERP, improving collaboration and workflow efficiency.
i. Comprehensive Data Display
- Automatically extracts structure data (ID, status, dimensions, weight, etc.)
- Displays structured tabular format for projects and drawings
ii. Intuitive Data Editing
- Direct editing of structure fields inside cells
- Bulk update support for rows and columns
iii. Real-Time Epicor Integration
- Bi-directional sync between AutoCAD, Revit, and ERP
- Selective synchronisation for models or projects
iv. Visual Feedback & Collaboration
- Color-coded labels inside AutoCAD layouts
- Improves visibility and team coordination
Hollow Core Module: Streamlined Data Entry & Visualisation
The Hollow Core module enables efficient data import, visualisation, and management with Excel integration and 3D modelling capabilities.
i. Bulk Data Import & Validation
Users can upload Excel files to quickly import large datasets, ensuring data accuracy and consistency. The system validates the file format before creating hollow core records.
- Excel File Upload: Import structured data for hollow core structures.
- Automatic Validation: Detects format errors and missing data.
- Feedback System: Highlights successful and failed records.
ii. 2D & 3D Panel Visualisation
Users can visualise hollow core panels in both 2D and 3D formats for better understanding of structure layouts.
- 2D & 3D Modelling: Displays detailed panel layouts.
- Enhanced Visualisation: Enables zoom and rotation for inspection.
- Interactive Interface: Offers real-time updates for design adjustments.
Key Challenges We Help Precast Manufacturers Solve
Precast manufacturers across Australia and New Zealand commonly face:
- 🚨 Poor visibility across jobs, production, and inventory
- 🚨 Manual scheduling and production bottlenecks
- 🚨 Inaccurate job costing and margin leakage
- 🚨 Material shortages or excess stock
- 🚨 Missed delivery dates and site delays
- 🚨 Disconnected finance, production, and project teams
Our ERP directly addresses these issues by connecting your entire precast operation end‑to‑end.
What Our Precast ERP Software Delivers
End-to-End Production Planning & Scheduling
Plan and manage every stage—from mould setup and casting to curing, finishing, and dispatch.
- • Optimise production sequences
- • Balance labour, moulds, and plant capacity
- • Reduce downtime and rework
Real Time Job Costing & Profitability
Track actual costs against estimates in real time.
- • Material, labour, overheads, and subcontracting
- • Accurate margin visibility per project or element
- • Early warnings on cost overruns
Inventory & Raw Material Control
Eliminate shortages and excess stock with smarter inventory management.
- • Cement, aggregates, steel, inserts, and consumables
- • Batch tracking and traceability
- • Just in time purchasing
Integrated Project & Order Management
Manage complex, multi stage precast projects with confidence.
- • Link sales orders directly to production jobs
- • Track progress by element, mould, or project
- • Improve coordination with construction schedules
Quality, Compliance & Traceability
Meet Australian and New Zealand standards with built in traceability.
- • Track batches, curing times, and test results
- • Maintain compliance records
- • Reduce risk and improve accountability
Seamless Finance & Accounting Integration
From quoting to invoicing, everything stays connected.
- • Automated billing milestones
- • Faster invoicing and improved cash flow
- • Accurate financial reporting
Built for Australian & New Zealand Manufacturing Businesses
- 🏗️ Project-based manufacturing workflows
- 🌍 Multi-site operations
- 📊 Local tax and compliance requirements
- 📈 Scalable growth for expanding manufacturers
Why Precast Manufacturers Choose Our ERP
- Designed specifically for precast and construction manufacturing
- Improves on-time delivery and customer satisfaction
- Reduces waste, rework, and manual processes
- Improves profitability with real-time insights
- Proven in complex, project-driven environments
This is not just an ERP, it’s a strategic platform to future-proof your precast business.
Who This ERP Is Ideal For
- 🏗️ Precast concrete panel manufacturers
- 🏢 Structural precast manufacturers
- 🚧 Civil precast suppliers
- 🏠 Off-site and modular construction manufacturers
- 📈 Growing manufacturing businesses seeking operational control
Ready to Transform Your Precast Operations?
- Gain real-time visibility across your precast operations
- Improve production efficiency and delivery performance
- Reduce costs and protect margins
- Scale your business with confidence
Our ERP software is built to support your journey.
👉 Book a demo today and see how our ERP transforms precast manufacturing in Australia and New Zealand.
